We are on sale! Details in our home!

A Powerful Blender Add-on to add Realistic Weathering in Seconds.
Add Realistic Weathering Effects in Blender with Ease
Ready to boost your project?
Create masterpiece renders that not only communicate, but express mood, tell story, and are memorable.


Watch the trailer
Grab the popcorn and enjoy watching a recap of the main features of our product


Weatherize in seconds
Imperfections are part of our world, and their random nature, from subtleties to exaggerations, is what makes everything unique.
“Smart Weathering” will let you add weathering effects to your shaders to add those imperfections that make a render more realistic, and add extra level of detail with Geometry nodes effects!
A very intuitive, compact, powerful, and versatile solution loaded with the most usual weathering effects to let you focus on the artistic aspect of your project and save a lot of time!
Focus on the artistic side
Save hundreds of hours
Streamline your workflow
Level up your productions
Give a boost to your creative projects
Why Tinquifiers love it!
Weatherize in seconds!
Apply effects ranging from very exaggerated ones like dirt and scratches on the edges to more subtle ones like fingerprints, smudges, wetness, and dust! Give a backstory to your projects in a matter of seconds!


Smart and instantaneous
No UVs or baking needed, and randomized even in instances!
Current texturing methods require a lot of time and steps to move from the modeling to the texturing phase of your project. Normally, you would need at least a few hours to start texturing your model.




Smart Weathering takes advantage of a series of information about the object (Procedural nodes, Objects’ size and Cavities, and so on) and applies the procedurally generated textures without the need for UVs.
You will be able to see the texturing result as you are modeling! This lets you have an extremely smooth workflow as it updates in real-time.
No need to redo any baking process or rework the UVs.
Easy and intuitive
Designed to be as simple as possible.
This tool has been designed for you to only concentrate on the artistic side of your project. Beginners and advanced users will really enjoy using this solution. You will not need to spend more time doing complicated shader setups!




Lots of effects to choose
Add effects like: Worn, Heat, Dust, Dirt, Wetness, Smudgeness, and Splashes
Enable a few toggles you would like and fine tune each effect to your liking in an artist friendly and fast way.










Wait, did you check them in detail?
(100% procedural, no UVs and no bake needed reminder goes here)
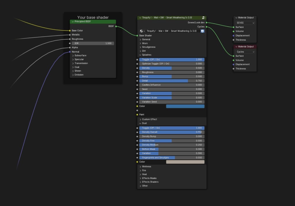
Non-destructive workflow
All the effects are completely separated from your base shader. This workflow will let you keep your base shader intact and explore different artistic style iterations without the need to worry about your previous material setup.
At any point, if the effect is not going as desired, you will be able to separate the Smart Weathering effects pass and go back to your base shader, start playing again with the default values, or use your saved presets.


Versatile
From subtle effects to very worn materials. And from little objects to large-scale ones.
You will have a wide variety of very common-use effects selected for you to play with. Check the list of examples below to see it in more detail.


Connected effects
Each effect has many sub-parameter effects such as masking variations, intensity, custom color, roughness, top/bottom object masks, and so on. And some effects interact with each other.


Stack them as you wish
No need to spend time looking for the right texture to use. Stack the effects and adjust them to get the look you want.
You will have an extreme amount of control over the weathering produced by just playing with a few sliders. Yet, there is no chance to set the effects “wrong” as they work by default and are so easy to use that you don't need to be an advanced Blender user to use it.


+ Geometry nodes
Smart Weathering also includes a pack of geometry nodes to give that extra realism level that you may need in closeup shots.


Water drops
Fire




Snow


Dust
Realistic, but optimized too
All of these effects are optimized as much as possible. From density and subdivision parameters to advanced culling techniques.


Detailed and Dynamic
Each of them is set to be as versatile as possible and will adapt to different objects’ shapes and orientations.


And a lot more!
✔ Detailed and dynamic smart effects
✔ Lots of intuitive parameter to fine-tune
✔ Infinite resolution and no tiling issues
✔ Animatable effects
✔ Very light RAM setup needed
✔ Optimized geometry nodes as much as possible
✔ Select, add & remove
✔ Easily copy your effects to other materials
✔ Show & hide the effects globally
✔ Create and reuse your own presets
✔ Bakeable for exporting to games or other 3d softwares
100% Procedural effects
Lots of add-on utilites
Ready to boost your project?
These are some examples of the things you can create using our products.














